mirror of
https://github.com/ToolJet/ToolJet
synced 2026-04-29 17:38:07 +00:00
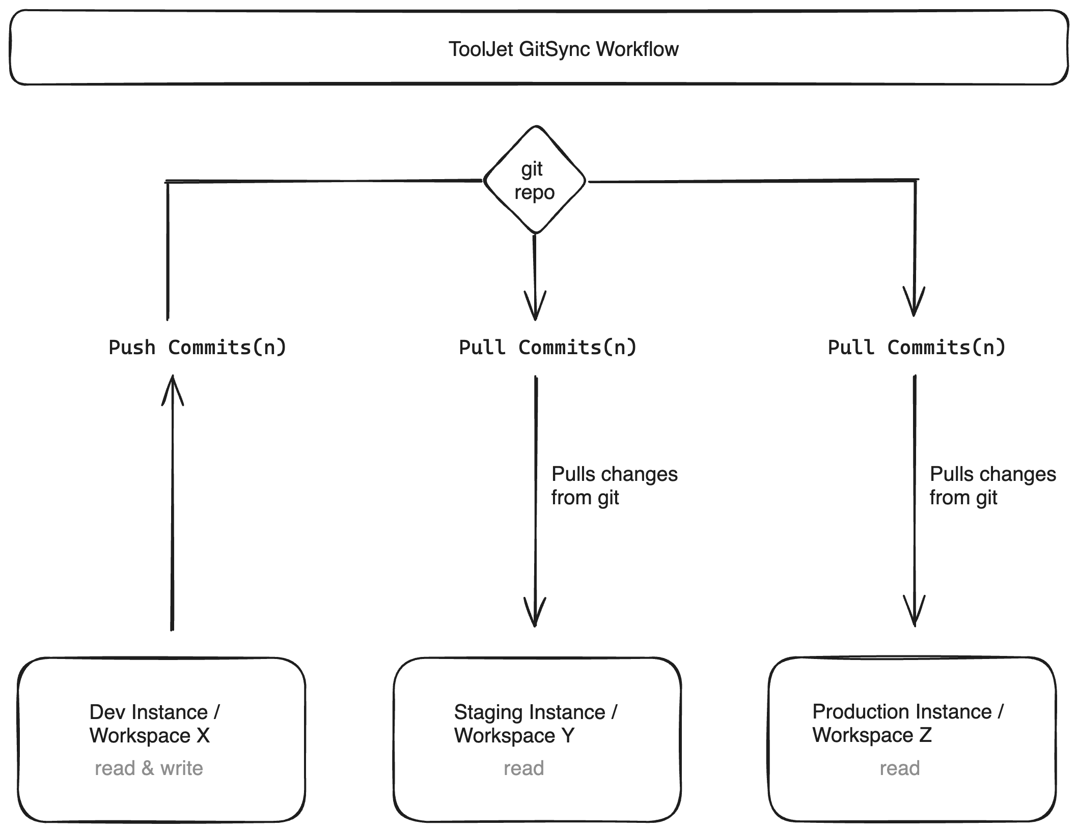
* [docs] gitsync * [docs]git sync * updates after review * added flow diagram and use cases * changes after review * Update docs/docs/gitsync.md * note for workspace constants * Added docs v2.24.0
176 KiB
2117x1635px
176 KiB
2117x1635px